DBDesigner 4

 
 
DBDesigner 4 is a free available database design system that integrates database design, modelling, creation and maintenance into a single, seamless environment.

It is written for Microsoft Windows 2k/XP and Linux KDE/Gnome.

DBDesigner 4 is developed and optimized for the MySQL-Database and is made available under the GNU GPL License.

More information about DBDesigner 4 can be found at: http://www.fabforce.net/dbdesigner4/

The latest DBDesigner 4 version can be downloaded from: http://www.fabforce.net/downloads.php







Create database model from existing database.



Information
none

Operating system used
Windows XP Home Edition Version 5.1 SP 2

Software prerequisites
DBDesigner4

Procedure
  1. Select menu Database | Reverse engineering.

    Select reverse engineering

  2. Select a database connection and press the connect button.
    If needed, here is information about how to define a dbdesigner4 database connection.

    Connect to a database

  3. Press the Execute button.

    Reverse engineering settings

  4. Tables, columns/indices are fetched and a model is created.

    Reverse engineering output

  5. You can create an HTML report, select menu Plugins | HTMLReport.

    Select HTMLReport



  6. Specify your output options and press execute button.

    HTMLReport options

  7. Enter the location and filename where to store the report.
    See an example of Mambo 4.5.1a database model report.

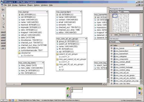
  8. You can also export this model as an image, select menu
    File | Export | Export Model as Image

    Export model as image

  9. Enter the location and filename where to store the database model image.
    See an example of Mambo 4.5.1a database model image.

  10. You can save this model for future use, select menu File | Save As.

    Save as

  11. Enter the location and filename where to store the database model xml file.